问题:复制发布功能,弹出程序出错:调用的目标发生了异常

日志内容显示为:

解决思路:
解决操作步骤如下:
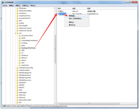
第一步,在window中打开功能里输入regedit,回车打开注册器。
第二步,进入如下路径中,修改 enable 设置:
HKEY_LOCAL_MACHINE\SYSTEM\CurrentControlSet\Control\Lsa\FipsAlgorithmPolicy

将 enable 设置为0即可。

第三步,重启电脑,即可正常操作。
e助手(阿里国际站版)是益佳系列网商辅助软件的第二款软件,主要面向所有阿里国际站的阿里国际站会员,是一款阿里国际站批量发布、批量导入、优化排名、 一键搬家、批量编辑、批量刷新、批量生成标题软件。是对阿里国际站后台的一个有效补充,主要致力于产品排名优化和操作效率的研发,全面提升阿里国际站操作效率, 同时让e助手(国际版)为用户创造无限商机。